react
[TOC]
react 如何实现keep-alive?
Keep-alive是缓存路由使用的,保留之前路由的状态
实现方法:
react错误处理?
主要的api(生命周期):
componentDidCatch(error,errorInfo): 同样可以将错误日志上报给服务器
getDerivedStateFromError(error):更新state使下一次渲染能够显示降级后的UI
注意事项:
仅可捕获其子组件的错误,无法捕获其自身的错误
你有使用过suspense组件吗?
动态加载(异步组件)加载时会有延迟,在延迟期间可以将一些内容展示给用户,比如:loading
(react16.6新增的API)
const resource = fetchProfileData();
function ProfilePage() {
return (
<Suspense fallback={<h1>Loading profile...</h1>}>
<ProfileDetails />git pull
<Suspense fallback={<h1>Loading posts...</h1>}>
<ProfileTimeline />
</Suspense>
</Suspense>
);
}
function ProfileDetails() {
// 尝试读取用户信息,尽管该数据可能尚未加载
const user = resource.user.read();
return <h1>{user.name}</h1>;
}
function ProfileTimeline() {
// 尝试读取博文信息,尽管该部分数据可能尚未加载
const posts = resource.posts.read();
return (
<ul>
{posts.map(post => (
<li key={post.id}>{post.text}</li>
))}
</ul>
);
}参考资料:
怎么动态导入组件,按需加载,代码分割?
只有当组件被加载时,对应的资源才会导入
react-loadable: npm 库 按需加载
react.lazy: 原生支持(新版本16.6),配合suspense一起使用,还要webpack code splitting
require(component) : 在特定条件下,动态引入
react Context介绍?
主要api:
react.createContext : 创建store
[store].Provider: 包裹组件,并通过value 字段传递参数
[store].Consumer: 获取包裹组件内容
创建过程:
【创建store】:通过 React.createContext 创建 AppContext 实例
【包裹整个组件】:使用AppContext.Provider组件
【注入全局变量】,在AppContext.provider组件上
【引入全局变量】: 通过 AppContext.Consumer组件 ,子组件的回调,获取store中的内容和方法
为什么react并不推荐我们优先考虑使用context?
【实验性】context目前还处于实验阶段,可能会在后期有大改变,避免给未来升级带来麻烦
【稳定性】context的更新需要通过 setState触发,但是这并不是可靠的。context劫持跨组件访问,但是,如果中间子组件通过一些方法不响应更新,比如 shouldComponentUpdate返回false,那么不能保证 context的更新一定达使用context的子组件。因此,context的可靠性需要关注 。不过是更新的问题,在新版的APP中得以解决
只要你能确保 context是可控的,合理使用,可以给react组件开发带来强大体验
render函数中return如果没用使用()会用什么问题吗?
结论:如果换行就有问题
原因:babel会将jsx语法编译成js,同时会在每行自动添加分号(;), 如果 return 换行了,那么就变成了return; 就会导致报错
//这样会报错,react
class App extends React.Component{
render(){
return
<div>111</div>
}
}介绍下渲染属性render props?
功能:给纯函数组件加上state,响应react的生命周期
优点:hoc的缺点render prop 都可以解决
扩展性限制:hoc无法从外部访问子组件的state,因此无法通过shouldComponentUpdate 过滤掉不必要的更新,react在支持es6 class之后提供了react.PureComponnet来解决这个问题
ref传递问题:ref被隔断,后来的react.forwardRef来解决这个问题
Wrapper Hell(多层包裹):多层包裹,抽象增加了复杂度和理解成本
命名冲突:多次嵌套,容易覆盖老属性
不可见性:hoc相当于黑盒
缺点:
使用繁琐:hoc复用只需借助装饰器语法(decorator)一行代码进行复用,render props无法做到如此简单
嵌套过深:render props 虽然摆脱了组件多层嵌套的问题,但是转化为了函数回调的嵌
参考资料:
React如何进行组件/逻辑复用?
HOC(高阶组件)
属性代理
反向继承
渲染属性(render props)
react-hooks
Mixin (已废弃,不讨论)
PureComponent组件介绍?
当props/states改变时,PureComponent会对它们进行浅比较,起到性能优化的作用;
相当于在component组件的shouldComponentUpdate方法中进行了比较才渲染
特别说明 :
引用对象的数据建议不要使用PureComponnet组件,否则会有坑
JSX本质是什么?
JSX 使用js的形式来写html代码
jsx本身是语法糖,无法直接被浏览器解析,需要通过babel或者typescript来转换成 js。
许多包含预配置的工具,例如:create- react app 和 next.js 在其内部也引入了jsx转换。
旧的 JSX转换会把jsx 转换为 React.createElement调用。
jsx调用js本身的特性来动态创建UI,与于传统模式下的模板语法不同
react中组件通信的几种方式?
react组件之前通讯主要要四种方式
父子组件:props,props回调
兄弟组件:共同父级,再由父节点转发props,props回调
跨级组件:context对象,注入全局变量:getChildContext; 获取全局变量:this.context.color;
非嵌套组件:使用事件订阅,向事件对象添加监听器,和触发事件来实现组件之间的通讯,通过引入event模块实现
全局状态管理工具:Redux,Mobox维护全局store
react UI组件和容器组件的区别与应用?
容器组件:拥有自己的状态,生命周期
UI组件:只负责页面UI渲染,不具备任何逻辑,功能单一,通常是无状态组件,没有自己的state,生命周期。

react生命周期?
react 生命周期主流的主要有2个大的版本;
一个是 v16.3之前的:
一个是v16.3之后的;
v16.3之前 的生命周期主要分为4个阶段,8个生命周期:
初始化值阶段 initialization: getDefaultProps,getInitialState;
初始阶段 mount: componentWillMount,componentDidMount;
更新阶段 update:componetWillReceiveProps ,shouldComponetUpdate ,componentWillUpdate,
销毁阶段 unmount:componetWillUnmount;
v16.3之后的生命周期:
新引入了两个生命周期:
getDerivedStateFromProps
getSnapshotBeforeUpdate
提示3个不安全的生命周期(在v17中要被删除)
componentWillMount
componentWillReceiveProps
componetWillUpdate

新的命令周期:

React的请求放在componentWillMount有什么问题?
错误观念:componentWillMount中可以提前进行异步请求,避免白屏时间;
分析:componentWillMount比 componentDidMount相差不了多少微秒;
问题
在SSR(服务端渲染)中,componentWillMount生命周期会执行两次,导致多余请求
在react16进行fiber重写后,componentWillMount 可能在一次渲染中多次调用
react17版本后要删除componentWillMount生命周期
目前官方推荐异步请求在 componentDidMount中
create-react-app有什么优点和缺点?
优点:
快速生成架手架
缺点:
默认不引入polyfill,需要在入口引入babel-polyfill
默认只支持css热加载,不支持html,js热加载(推荐使用:react-hot-loader)
介绍下Immutable?
Immutable是一种不同变的数据类型,数据一旦被创建,就不能更改的数据,每当对它进行修改,就会返回新的immutable对象,在做对象比较时,能提升性能;
实现原理:
immutable实现原理是持久化数据结构,结构共享,避免对数据对象进行深拷贝;
react、vue有什么区别?
模板引擎
JSX,更多灵活,纯js语法(可以通过babel插件实现模板引擎)
vue template,指令,更加简单 (vue也可以使用jsx语法)
复用
Mixin->Hoc->render props->hook
Mixin-> slot->Hoc(比较用,模板套模板,奇怪做法)-> vue3.0 function baseed APi
性能优化方式
手动优化:PureComponent/shouldComponentUpdate
自动优化:精确监听数据变化
监听数据变化的实现原理
手动:通过比较引用的方式(diff)
自动:getter/setter以及一些函数的劫持(当state特别多的时候,当watcher也会很多,导致卡顿)
数据流
数据不可变,单向数据流,函数式编程思想
数据可变,双向数据绑定,(组件和DOM之间的),响应式设计
设计思想
all in js (html->jsx, css->style-component/jss)
html,,css,js写在一个文件中,使用各自的方式
功能内置
少(交给社区,reactDom,propType)
多(使用方便)
优点
大型项目更合适
兼容老项目,上手简单
数据流对比:
react 数据更改逻辑:

vue数据更改逻辑:

参考资料:
让react支持vue的template语法如何实现?
基于抽象语法树AST,实现解析模板指令的插件(应该是实现一个babel插件,因为jsx解析成js语法,是通过babel解析的)

对react的看法,它的优缺点?
优点:
提供了声明式的编程思想
提供了组件化的开发思想,大大提高前端开发的效率
引入了虚拟dom的概念,使得react可以跨端进行类各界面开发,react native,react vr,ssr;
引入了diff算法,提高了渲染效率
不足:
侵入性强,对老代码只能重做,不能部分集成(比如vue);
jsx语法有什么特点相比js?
jsx以js为中心来写html代码
jsx语法特点:
支持js+html混写;
jsx编译更快比html
优点:jsx类型安全的,在编译过程中就能发现错误;
create-react-app 如何实现,包含哪些内容,如何自定义一个脚手架?
定义:create-react-app是一个快速生成react项目的脚手架;
优点:
无需设置webpack配置
缺点:
隐藏了webpack,babel presets的设置,修改起来比较麻烦
HOC
什么是高阶函数?
如果一个函数,接受一个或多个函数作为参数或者返回一个函数,就可称之为高阶函数
特点:
是函数
参数是函数
or 返回是函数
eg: array 对象中的 map,filter,sort方法都是高阶函数
function add(x,y,f){
return f(x)+f(y)
}
let num=add(2,-2,Math.abs)
console.log(num);什么是高阶组件?
高阶组件就是一个函数(react函数组件),接收一个组件,处理后返回的新组件
高阶组件是高阶函数的衍生
核心功能:实现抽象和可重用性
它的函数签名可以用类似hashell的伪代码表示
W(WrappedComponent)被包裹的组件,当传参数传入hoc函数中
E(EnhancedComponent)返回的新组件
hocFactory:: W: React.Component => E: React.Component高阶组件,不是真正意义上的组件,其实是一种模式;
可以对逻辑代码进行抽离,或者添加某个共用方法;
高阶组件是装饰器模式在react中的实现
主要用途:
代码重用,逻辑和引导抽象
渲染劫持
状态抽象和控制
Props 控制
参考资料:React 中的高阶组件及其应用场景
hoc存在的问题?
一、静态方法丢失
二、refs属性不能透传
三、反向继承不能保证完整的子组件树被解析
hoc高阶组件使用场景?
react-redux :connect就是一个高阶组件,接收一个component,并返回一个新的componet,处理了监听store和后续的处理 ;
react-router :withrouter 为一个组件注入 history对象;
你在项目中怎么使用的高阶组件?
不谈场景的技术都是在耍流氓
权限控制://也可以在history路由切换的时候,加个监听方法,在顶层做监听处理,不过页面会闪一下
页面级别:withAdminAuth(Page),withVIPAuth(Page)
页面元素级别:
组件渲染性能追踪
页面复用
全局常量(通过接口请求),能过hoc抽离 //也可以通过全局状态管理来获取
对当前页面的一些事件的默认执行做阻止(比如:阻止app的默认下拉事件)
参考资料:
高阶组件和父组件的区别?
高阶组件可以重写传入组件的state,function,props;可以对代码逻辑进行抽离,重写 ;
父组件只是控制子组件的view层;
hook
hooks原理分析,如何实现?
参考:
hooks与 react 生命周期的关系?
hooks组件有生命周期,函数组件没有生命周期
hooks的生命周期其实就是:
useState
useEffect
useLayoutEffect
//hooks模拟生命周期函数,与class的生命周期有什么区别
react hook优缺点?
react hook是v16.8的新特性;
传统的纯函数组件,
react hooks设计目的,加强版的函数组件,完全不使用‘类’,就能写出一个全功能的组件,不能包含状态,也不支持生命周期), hook在无需修改组件结构的情况下复用状态逻辑;
优势:
简洁:react hooks解决了hoc和render props的嵌套问题,更加简洁 (在不使用class的情况下,使用state及react其他特性(省的把纯函数组件/其他组件改来改去))
解耦:react hooks可以更方便地把UI和状态分离,做到更彻底的解耦
组合:hooks 中可以引用另外的hooks 形成新的hooks, 组合千变万化
函数友好:react hooks为函数组件而生,解决了类组件的几大问题
处理了this的指向问题
让组件更好的复用(老的class组件冗长、包含自身的状态state)
让react编程风格更取向函数式编程风格,使用function代替class
缺点(坑):
【useState数组修改】使用useState修改array的值时,不要使用push/pop/splice等直接更改数据对象的方法,否则无法修改,应该使用解构或其他变量代替
【hook执行位置】不要在循环、条件 、嵌套中调有hook,必须始终在react函数顶层使用Hook,这是因为react需要利用调用顺序来正确更新相应的状态,以及调用相应的钩子函数,否则会导致调用顺序不一致性,从而产生难以预料到的后果
响应式的useEffect: 当逻辑较复杂时,可触发多次
状态不同步:函数的运行是独立的,每个函数都有一份独立的作用域。函数的变量是保存在运行时的作用域里面,当我们有异步操作的时候,经常会碰到异步回调的变量引用是之前的,也就是旧的(这里也可以理解成闭包场景可能引用到旧的state、props值),希望输出最新内容的话,可以使用useRef来保存state
破坏了pureComponent、react.memo 浅比较的性能优化效果(为了取最新的props和state,每次render都要重新创建事件处函数)
react.memo 并不能完全替代 shouldComponentUpdate (因为拿不到 state change ,只针对 props change)
参考资料: hooks中的坑,以及为什么?
hooks注意事项?
不同hook中,不要使用判断(if)
react hook底层是基于链表(Array)实现,每次组件被render时,会按顺序执行所有hooks,因为底层是链表,每个hook的next指向下一个hook,所有不能在不同hooks调用中使用判断条件,因为if会导致顺序不正确,从而导致报错
//错误示例
function App(){
const [name,setName]=useState('xz');
//这里不能使用if判断
if(configState){
const [age,setAage]=useState('0')
}
}
react hooks异步操作注意事项?
一、如何在组件加载时发起异步任务
二、如何在组件交互时发起异步任务
三、其他陷阱
参考资料:
react hooks API有哪些?
hooks(本质是一类特殊的函数,可以为函数式注入一些特殊的功能)的主要api:
基础Hook:
useState : 状态钩子,为函数组件提供内部状态
useEffect :副作用钩子,提供了类似于componentDidMount等生命周期钩子的功能
useContext :共享钩子,在组件之间共享状态,可以解决react逐层通过props传递数据;
额外的Hook:
useReducer: action钩子,提供了状态管理,其基本原理是通过用户在页面上发起的action,从而通过reduce方法来改变state,从而实现页面和状态的通信,使用很像redux
useCallBack:把内联回调函数及依赖项数组作为参数传入 useCallback,它将返回该回调函数的memoized版本,该回调函数仅在某个依赖项改变时才会更新
useMemo:把""创建""函数和依赖项数组作为参数传入 useMemo,它仅会在某个依赖项改变时重新计算, 可以作为性能优化的手段。
useRef:获取组件的实例,返回一个可变的ref对象,返回的ref对象在组件的整个生命周期内保持不变
useLayoutEffect: 它会在所有DOM变更后同步调用effect
useDebugValue
demo:
//useMemo
const memoizedValue = useMemo(() => computeExpensiveValue(a, b), [a, b]);
//useReducer
const [state, dispatch] = useReducer(reducer, initialArg, init);
参考资料: Hook API 索引
useEffect 介绍?
useEffect可以让你在函数组件中执行副使用(数据获取,设置订阅,手动更改React组件中的DOM)操作
默认情况下每次函数加载完,都会执行(不要在此修改state,避免循环调用),useEffect相当于是class组件中的componentDidMount,componentDidUpdate,componentWillUnMount三个函数的组合
参数说明:
参数一:
type:function
执行的函数
参数二(可选):监听值
type:array
要监听的值(当监听值改变才执行,如果只想执行一次可以传一个[]):如果值没有改变,就不用执行effect函数,可以传入监听的值
return callBack: 清理函数,执行有两种情况
componentWillUnmount
在每次userEffect执行前(第二次开始)
分类:
一)不需要清除
react更新DOM之后运行的一些额外代码,操作完成即可忽略
使用场景:
手动变更DOM(修改title)
记录日志
发送埋点请求
二)需要清除
effect返回一个函数,在清除时调用 (相当于class中componentWillUnmount生命周期)
由于添加/删除订阅代码的紧密性,所以useEffect设计在同一个地方,如果effect返回一个函数,react将会在执行清除时调用它
使用场景:
订阅外部数据源(防止数据泄露)
设置页面标题,返回重置原标题
useEffect和useLayoutEffect区别?
useEffect相比componentDidMount/componentDidUpdate不同之处在于,使用useEffect调度的effect不会阻塞浏览器更新屏幕,这让应用响应更快,大多数据情况下,effect不需要同步地执行,个别情况下(例如测量布局),有单独的useLayoutEffect hook可使用,其API与useEffect相同
useEffect在副使用结束之后,会延迟一段时间执行,并非同步执行。遇到dom操作,最好使用userLayoutEffect
userLayoutEffect 里面的callback函数会在DOM更新完成后立即执行,但是会在浏览器进行任何绘制前运行完成,阻塞了浏览器的绘制
useContext介绍?
共享状态钩子,在组件之间共享状态,可以解决react 逐层通过props传递数据的问题
使用流程(使用流程和react-redux差不多):
创建store:通过 createContext Api
包裹整个组件:通过store中的Provider方法
注入全局变量,provider组件中
引入全局变量: 通过 useContext,传入store的名字,返回一个store对象内容
const { useState, createContext, useContext } = React;
function App(){
//创建store
const AppContext=createContext({});
function A(){
//从store中取值
const {name}=useContext(AppContext);
return <div>A组件Name:{name}</div>
}
function B(){
//从store中取值
const {name}=useContext(AppContext);
return <div>B组件Name:{name}</div>
}
//在顶层包裹所有元素,注入到每个子组件中
return (
<AppContext.Provider value={{name:'xz'}}>
<A/>
<B/>
</AppContext.Provider>
)
}
ReactDOM.render(
<App />,
document.getElementById('app')
);参考资料:
useReducer介绍?
action 钩子,提供了状态管理
实现过程(和redux差不多,但无法提供中间件等功能 ):
用户在页面上发起action (通过dispath方法)
从而通过reducer方法来改变state,从而实现 页面和状态的通信
如何创建自己的hooks?
实现步骤:
定义一个 hook函数,并返回一个数组(内部可以调用react其他hooks)
从自定义的hook函数中取出对象的数据,做业务逻辑处理即可
useCallBack介绍?
useCallBack 返回一个memoized (记忆组件)回调函数。
主要用来做性能优化的。接收一个函数,和函数依赖的数据项。
只有当依赖项变化时,才会返回一个新的值。这样可以避免在传递给子组件时的重复渲染。
参考资料:
https://zh-hans.reactjs.org/docs/hooks-reference.html#usecallback
useState介绍?
useState 是一个内置的 React Hook。useState(0) 返回一个元组,其中第一个参数count是计数器的当前状态,setCounter 提供更新计数器状态的方法。
...
const [count, setCounter] = useState(0);
const [moreStuff, setMoreStuff] = useState(...);
...
const setCount = () => {
setCounter(count + 1);
setMoreStuff(...);
...
};
介绍下useMemo,它和memo有什么区别,分别有哪些适用场景?
useMemo是一个函数,接收两个参数,第一个是一个函数,第二个参数是依赖项。返回一个被memoized 记忆数据对象。
memo是一个高阶组件。接收一个组件,并返回一个组件。
memo接收两个参数,第一个参数是一个组件,第二个参数(可选参数)是一个函数,此函数会返回一个布尔值,用来判断该组件是否需要重新渲染。
// 简单数据(非引用对象,包括string, number, boolean),会做浅比较
const NewMyComponent = memo(MyComponent);
// 复杂对象的比较需要使用第二个参数来判断,通过返回的布尔值来判断是否重新渲染
const NewMyComponent = memo(MyComponent,(prevProps, nextProps)=>{
// 返回true代表相同,则不渲染。返回false代表参数改变,会重新渲染。
return true;
})相同点:
都是利用缓存 来做性能优化的
不同点:
类型不同
memo: 是一个高阶组件
useMemo:是一个hook
缓存的类型不一样
memo: 缓存组件,避免组件重复渲染
useMemo: 缓存组件中的数据,避免计算属性,重复计算
参考资料:
Fiber
什么是Fiber?是为了解决什么问题?
react fiber 是一种基于浏览器的单线程调度算法
react算法的改变(Fiber实现的原理):
16版本之前: reconcilation 算法实际上是递归,想要中断递归是很困难的
16版本之后:开始使用循环来代替之前的递归
fiber: 一种将 recocilation(递归diff),拆分成无数据个小任务的算法;它随时能够停止,恢复。停止恢复的时机取决于当前的一帧(16ms)内,还有没有足够的时间允许计算
fiber是react16中新发布的特性;
解决的问题:
react在渲染过程时,从setState开始到渲染完成,中间过程是同步;
如果渲染的组件比较大,js执行会长时间占有主线程,会导致页面响应度变差,使得react在动画,手势等应用中效果比较差;
实现过程及原理(核心理念就是:time slicing):
拆分:把渲染过程进行拆分成多个小任务
检查:每次执行完一个小任务,就去对列中检查是否有新的响应需要处理
继续执行:如果有就执行优化及更高的响应事件,如果没有继续执行后续任务
refs
react的refs有什么用,使用场景?
1、refs是什么
refs在计算机中叫做弹性文件系统(Resilient File System)。
通过refs可以访问组件实例,或者是dom节点。
2、 为什么react要提供ref来返回组件实例和dom节点
react 主要提供了一种标准数据流的方式来更新视图;
但是页面某些场景是脱离数据流的,这个时候就可以使用 refs;
react refs 是用来获组件引用的,读取后可以访问dom的属性和方法;
3、使用场景
管理焦点、选择文本或者媒体播放时,获取焦点 this,refs.inputPhone.focus();
触发式动画
与第三方DOM库整合
refs 注意事项:
不能在无状态组件中使用refs
参考资料:
https://vue3js.cn/interview/React/React%20refs.html#%E4%B8%80%E3%80%81%E6%98%AF%E4%BB%80%E4%B9%88
创建refs有哪几种形式?
1、传入字符串 (不推荐使用)
<div ref="myRef">元素</div>
myRef.innerHTML = "hello";
2、传入对象:
const myRef = React.createRef();
// 设置元素的的内容
myRef.innerHTML="hello"
<div ref={myRef}>元素</div>3、传入函数
该函数会在Dom被挂载时进行回调,获取到元素信息后自己保存即可
const myRef = React.createRef();
// 设置元素的的内容
myRef.innerHTML="hello"
<div ref={(element)=>{
myRef=ref;
}}>元素</div>4、传入hooks
const myRef = React.useRef();
// 设置元素的内容
myRef.innerHTML="hello"
<div ref={myRef}>元素</div>参考资料:
https://vue3js.cn/interview/React/React%20refs.html#%E4%BA%8C%E3%80%81%E5%A6%82%E4%BD%95%E4%BD%BF%E7%94%A8
react中useRef和createRef有什么区别?
相同点
功能一致,都是获取元素dom的方法。
都是一个函数,返回一个元素的dom指引
不同点
使用场景范围不一样
useRef: 只支持函数组件(functionComponet) // 原因:因为它是hooks, 所以不能用在类组件
createRef:使用范围更广泛,支持类组件(classComponent),和函数组件。
返回对象不一样
useRef:每次返回的引用相同
createRef: 每次返回一个新的引用
参考资料:
介绍下forwardRef,它有哪些运用场景?
功能介绍:
forwardRef用在函数组件中,用来转发父组件的ref对象给子组件,让父组件可以操作子组件的dom节点。
使用场景:
类组件当中(直接通过ref获取到实例):父组件获取子组件的值和触发父组件的方法
函数组件当中(需要配合forwardRef使用):父组件获取子组件dom的节点,从而触发子组件当中,dom的原生事件,比如:焦点操作,属性设置
Virtual DOM
什么是 Virtual DOM,它的优点?
Virtual DOM 是对 DOM的抽象,本质是js对象,这个对象就是更加轻量级对DOM的描述

优点:
**【性能优化】**操作真实DOM慢,频繁变动DOM会造成浏览器回流/重绘,虚拟DOM抽象的这一层,在patch(batching批处理)过程中尽可能地一次性将差异更新到DOM中,降低更新DOM的频率
**【数据驱动程序】**使用数据驱动页面,而不是操作DOM的形式
【跨平台】:node层没有DOM,但是react却可以在node层(SSR)运行
可以通过chrome的console面板中的
参考资料:
Virtual DOM 的创建,更新,diff 过程?
虚拟DOM的创建
虚拟DOM是对真实DOM的抽象,根据不同的需求,可以做出不同的抽象,比较 snabbdom.js 的抽象方式
基本结构
/*
* 虚拟DOM 本质是一个JS对象,这个对象是更加轻量级的对DOM的描述
* */
//tagName,props,children
const element={
tagName:'ul',
props:{
id:'list'
},
children: [{
tagName:'li',
props:{
class:'item'
},
children:['item1'] //item1 只是没有包裹的子节点
}]
}react diff 介绍?
传统的页面更新,是直接操作dom来实现的,比如原生js或者jquery,但是这种方式性能开销比较大;
react 在初始化的时候会生成一个虚拟dom,每次更新视图会比较前后虚拟dom的区别;
这个比较方法就是diff算法,diff算法很早就已经出现了;但是react的diff算法有一个很大区别;
react diff 算法优势:
传递diff算法:
遍历模式:循环递规对节点进行依次对比
时间算法复杂度: o(n^3)次方,n代表节点数
react diff 算法:
遍历模式:采用逐层比较的方式(DOM的特点,一般很少出现跨层级的DOM变更)
时间算法复杂度:O(n)次方;
目前社区里的两个算法库:
snabbdom.js(双端比较算法):v2.0借鉴
inferno.js(速度更快): vue3.0借鉴
核心思想:利用LIS(最长递增序列)做动态规划,找到最小的移动次数
react 算法 PK inferno.js
react diff:
把 a,b,c移动到他们相应的位置
再+1共三步操作
inferno: 直接把d移动到最前面,一步到位
A:[a,b,c,d]
B:[d,a,b,c]同层比较

参考资料:
setState
setState之后发生了什么?
【数据合并】多个setState会进行数据合拼,准备批量更新
【数据合并到组件的当前状态】生成新的 react tree
【更新UI】比较使用diff算法,比较新旧 virtual dom,,最小化DOM操作
【执行回调函数】setState第二个参数
setState到底是同步还是异步?
结论:有时表现出同步,有时表现出“异步“
表现场景:
同步:setTimeout,原生事件;
异步:合成事件,钩子函数( 生命周期 );
react异步说明:
setState 异步并不是说内部代码由异步代码实现,其实本身执行过程和代码都是同步的,只是合成事件和钩子函数的调用顺序在更新之前;在异步更新中,多次setState后面的值会覆盖前面的;
为什么setState不设计成同步的?
保持内部的一致性,和状态的安全性
保持state,props.refs一致性;
性能优化
react会对依据不同的调用源,给不同的 setState调用分配不同的优先级;
调用源包括:事件处理、网络请求、动画 ;
更多可能性
异步获取数据后,统一渲染页面;保持一致性,
react事件
react事件机制?
一、事件注册
【组件装载】装载/更新
【事件注册与卸载】能过lastProps,nextProps判断是否有新增、删除事件分别调用事件注册、卸载方法
【事件存储】能过eventPluginHub, enqueuePutListener 进行事件存储
【获取document对象】
【事件冒泡/捕获】根据事件名称(onClick,onCaptureClick)判断
【事件监听】:addEventListener,addachEvent(兼容IE)
【注册原生事件】给document注册原生事件回调为dispatchEvent (统一的事件分发机制)
二、事件存储
{
onClick:{
fn1:()=>{}
fn2:()=>{}
},
onChange:{
fn3:()=>{}
fn4:()=>{}
}
}三、事件触发/执行
事件执行顺序(原生事件与合成事件)dom child
2. dom parent3. react child 4. react parent 5. dom document
四、合成事件
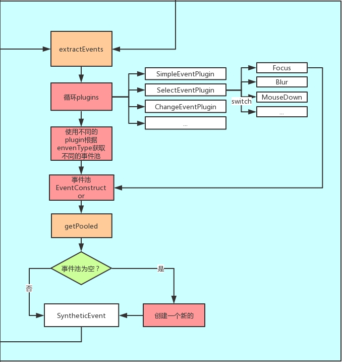
【调用EventPluginHub】 的 extractEvents 方法
【遍历所有EventPlugin】 用来处理不同事的工具方法
【返回事件池】在每个 EventPlugin 中根据不同的事件类型返回
【取出合成事件】从事件池中取出,如为空,则创建
【取出回调函数】根据元素nodeid(唯一标识key) 和事件类型 从listenerBink 中取出 回调函数
【返回合成事件】返回带有合成事件参数的回调函数

参考资料:
react事件与原生事件的区别?
语法区别:
【事件名小驼峰】react事件命令采用小驼峰式,而不是纯小写
【事件方法函数】使用JSX语法时,你需要传入一个函数作为事件处理函数,而不是一个字符串
react事件的优点
【兼容性更强】合成事件:react事件对生成事件进行了包装,处理了浏览器兼容性问题(阻止浏览器默认行为,阻止冒泡)
react事件与原生事件的执行顺序?
原生事件,依次冒泡执行
react合成事件,依次冒泡执行
document 事件执行
/*
* 执行结果:
* 1. dom child
* 2. dom parent
* 3. react child
* 4. react parent
* 5. dom document
* */react事件与原生事件可以混用吗?
react事件与原生事件最好不要混用
原因:
原生事件如果执行
stopProagation方法,则会导致其他 react 事件失效,因为所有元素的事件将无法冒泡到 document上
react-router
React-Router怎么设置重定向?
使用 重定向 Api : Redirect

最后更新于
这有帮助吗?